Rich Functionality & Key Features
Speak To Our Experts
For more info, a live demonstration, or to discuss your business and technical needs with the Midrange Dynamics team.
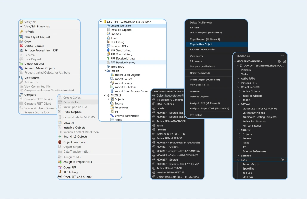
Request InfoMDOpen integrates with the IDE of your choice. The full spectrum of DevOps Orchestration in a single place.
RDi/Eclipse
VSCode/CURSOR/Windsurf
Web
For more info, a live demonstration, or to discuss your business and technical needs with the Midrange Dynamics team.
Request Info